| 「楽々はがきMax」を使ってはがきを作成する方法を解説します。
|
|||||||||||||||||||
| 本書の付属DVD-ROMに収録されているはがきデータを楽々はがきMaxに貼り付けるには、次のように操作します。 ※ここでは、架空のデータで操作方法を解説しています。実際には、本書の付属DVD-ROMから目的のデータを選んで貼り付ける作業を行ってください。 |
|||||||||||||||||||
(1) |
本書の付属DVD-ROMをドライブにセットします。 ※自動的に、DVDの動作を選択するダイアログボックスが表示された場合は、閉じてください。 |
||||||||||||||||||
(2) |
[はがきうら]の[ビジネス]をクリックします。 |
||||||||||||||||||
(3) |
「白紙_縦置き」をクリックし、[完了]ボタンをクリックします。 | ||||||||||||||||||
(4) |
コマンドバーの[絵や写真]ボタンをクリックします。 | ||||||||||||||||||
(5) |
設定画面の「フォルダから選択」タブをクリックします。 | ||||||||||||||||||
(6) |
「PC」の左の[+]をクリックします。 | ||||||||||||||||||
(7) |
本書の付属DVD-ROMの左の[+]をクリックします。 | ||||||||||||||||||
(8) |
フォルダの左の[+]をクリックして階層順に展開し、目的のフォルダをクリックします。 | ||||||||||||||||||
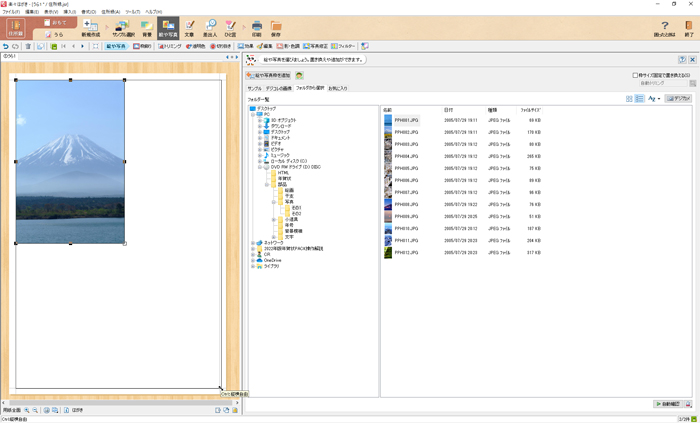
(9) |
目的の画像をクリックします。![]() |
||||||||||||||||||
(10) |
画像の位置を変更する場合は、画像をドラッグして、移動します。![]() |
||||||||||||||||||
(11) |
画像の大きさを変更したい場合は、 画像周囲の■にマウスカーソルを合わせてドラッグし、画像のサイズを変更します。![]() |
||||||||||||||||||
(12) |
さらに画像を追加する場合は、画面の余白をクリックして、画像の選択を解除し、(7)〜(9)の操作と同様にして、目的の画像を貼り付けます。 | ||||||||||||||||||
(13) |
画像の位置を変更する場合は、画像をドラッグして、移動します。![]() |
||||||||||||||||||
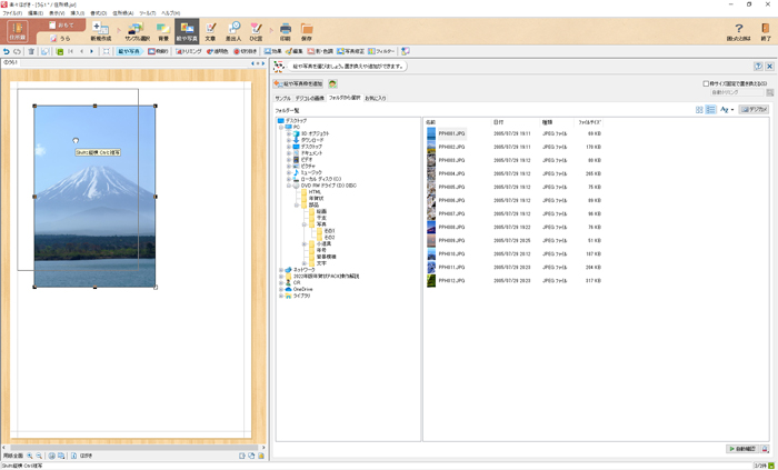
| 貼り付けた画像の上に文字を入力するには、次のように操作します。 | |||||||||||||||||||
(1) |
コマンドバーの[文章]ボタンをクリックします。 | ||||||||||||||||||
(2) |
[文章(B)]欄に文字を入力します。 | ||||||||||||||||||
(3) |
[縦書き]または[横書き]ボタンをクリックし、[文章枠を追加]ボタンをクリックします。![]() |
||||||||||||||||||
(4) |
文章枠をドラッグして移動します。![]() |
||||||||||||||||||
(5) |
文章枠の周囲の■にマウスカーソルを合わせてドラッグし、枠のサイズを調整します。![]() |
||||||||||||||||||
|
|||||||||||||||||||
| はがきの文面を印刷するには、次のように操作します。 ※ここでは、Canon製のプリンタ「PIXUS TS9030」を例に解説します。なお、ドライバのインストールなどの準備はすでに終了し、プリンタが利用できる状態にあることとします。 |
|||||||||||||||||||
(1) |
プリンタにハガキをセットし、プリンタの電源を入れます。 | ||||||||||||||||||
(2) |
コマンドバーの[印刷]ボタンをクリックします。 | ||||||||||||||||||
(3) |
[プリンタ設定(P)]ボタンをクリックします。 | ||||||||||||||||||
(4) |
[プリンタ名(N)]で使用するプリンタを選択し、[プロパティ(P)]ボタンをクリックします。 | ||||||||||||||||||
(5) |
「基本設定」タブをクリックし、[用紙の種類(Y)]の一覧から目的の用紙の種類を選択します。 | ||||||||||||||||||
(6) |
印刷する素材に合わせ、[印刷品質]を設定します。![]() |
||||||||||||||||||
(7) |
「ページ設定」タブをクリックし、[用紙サイズ(Z)]の一覧から「はがき」を選択して、印刷の向きを設定し、[OK]ボタンをクリックします。![]() |
||||||||||||||||||
(8) |
「プリンタの設定」ダイアログボックスの[OK]ボタンをクリックします。 | ||||||||||||||||||
(9) |
[印刷実行]ボタンをクリックします。 ※印字領域についてのメッセージが表示される場合は、[確認(C)]ボタンをクリックします。 |
||||||||||||||||||
(10) |
[印刷範囲]で[表示しているはがき(C)]をONにします。 | ||||||||||||||||||
(11) |
[部数(B)]に印刷部数を入力し、[OK]ボタンをクリックします。 | ||||||||||||||||||
| 住所録を作成するには、次のように操作します。 | |||||||||||||||||||
(1) |
コマンドバーの[住所録]ボタンをクリックします。 | ||||||||||||||||||
(2) |
住所録カード画面の[氏名(M)]に氏名を入力します。姓と名の間はスペースを空けてください。 | ||||||||||||||||||
(3) |
[自宅]をONにして[〒(Z)]に郵便番号を入力すると、自動的に[住所1(J)]に住所が入力されます。 | ||||||||||||||||||
(4) |
番地を入力して、必要に応じて他の項目を入力し、[新規]ボタンをクリックします。![]() |
||||||||||||||||||
(5) |
他の宛先を入力します。 | ||||||||||||||||||
| はがきの宛名面を作成するには、次のように操作します。 | |||||||||||||||||||
(1) |
コマンドバーの[おもて]ボタンをクリックします。 | ||||||||||||||||||
(2) |
コマンドバーの[はがき選択]ボタンをクリックします。 | ||||||||||||||||||
(3) |
設定画面で「はがき」タブをクリックします。 | ||||||||||||||||||
(4) |
[はがき種類(C)]から「年賀はがき」を選択します。 ※用途に応じて選択してください。 ![]() |
||||||||||||||||||
(5) |
方向や差出人の有無を設定します。 | ||||||||||||||||||
| 差出人情報を登録するには、次のように操作します。 | |||||||||||||||||||
(1) |
コマンドバーの[差出人]ボタンをクリックします。 | ||||||||||||||||||
(2) |
[氏名(M)]に氏名を入力します。 | ||||||||||||||||||
(3) |
[〒(Z)]に郵便番号を入力すると、自動的に[住所1(J)]に住所が入力されます。 | ||||||||||||||||||
(4) |
番地を入力します。![]() |
||||||||||||||||||
| 宛名面を印刷するには、次のように操作します。 | |||||||||||||||||||
(1) |
コマンドバーの[印刷]ボタンをクリックします。 | ||||||||||||||||||
(2) |
[印刷実行]ボタンをクリックします。 | ||||||||||||||||||
(3) |
[印刷範囲]で目的の印刷範囲をONにし、[OK]ボタンをクリックします。![]() |
||||||||||||||||||
(4) |
「印刷します。よろしいですか?」と聞かれたら[全て印刷(A)]ボタンをクリックします。 | ||||||||||||||||||
|
|||||||||||||||||||